经常看见不少人想让普通用户也能使用虚拟机
虽然不知道使用场景是什么,为什么要把这么危险的东西给普通用户
但是有需求自然可以搞一个
本文基于飞牛虚拟机版本0.9.0编写
在应用中心点击安装按钮,等待出现如下画面

进入SSH中,从如下目录提取虚拟机安装包
root@MEmini:~# cd /tmp/appcenter/
root@MEmini:/tmp/appcenter# ls
trim.vm-0.9.0-tpk
root@MEmini:/tmp/appcenter# tar -czvf trim.vm-0.9.0-tpk.tgz trim.vm-0.9.0-tpk
trim.vm-0.9.0-tpk/
trim.vm-0.9.0-tpk/app.tgz
trim.vm-0.9.0-tpk/ICON_256.PNG
trim.vm-0.9.0-tpk/config/
trim.vm-0.9.0-tpk/config/resource
trim.vm-0.9.0-tpk/config/privilege
trim.vm-0.9.0-tpk/cmd/
trim.vm-0.9.0-tpk/cmd/upgrade_init
trim.vm-0.9.0-tpk/cmd/uninstall_init
trim.vm-0.9.0-tpk/cmd/package
trim.vm-0.9.0-tpk/cmd/main
trim.vm-0.9.0-tpk/cmd/common
trim.vm-0.9.0-tpk/cmd/config
trim.vm-0.9.0-tpk/cmd/upgrade_callback
trim.vm-0.9.0-tpk/cmd/uninstall_callback
trim.vm-0.9.0-tpk/cmd/install_init
trim.vm-0.9.0-tpk/cmd/service
trim.vm-0.9.0-tpk/cmd/install_callback
trim.vm-0.9.0-tpk/ICON.PNG
trim.vm-0.9.0-tpk/manifest
trim.vm-0.9.0-tpk/wizard/
trim.vm-0.9.0-tpk/wizard/uninstall
root@MEmini:/tmp/appcenter# ls
trim.vm-0.9.0-tpk trim.vm-0.9.0-tpk.tgz
root@MEmini:/tmp/appcenter# mv trim.vm-0.9.0-tpk.tgz /vol1/1000/workspace/
修改安装包内如下文件
trim.vm-0.9.0-tpk.tgz\trim.vm-0.9.0-tpk.tar\trim.vm-0.9.0-tpk\app.tgz\app.tar\ui\config
将图中示意的1改为0,替换元文件即可

{
".url": {
"trim.vm": {
"title": "虚拟机",
"desc": "虚拟机",
"icon": "images/icon_{0}.png",
"type": "iframe",
"protocol": "http",
"url": "/vm?ver=0.9.0",
"allUsers": false,
"control": {
"auth": 0,
"port": 2,
"path": 2,
"fullUrl": 2
}
}
}
}
修改后效果如下,可正常给所有用户开启桌面入口

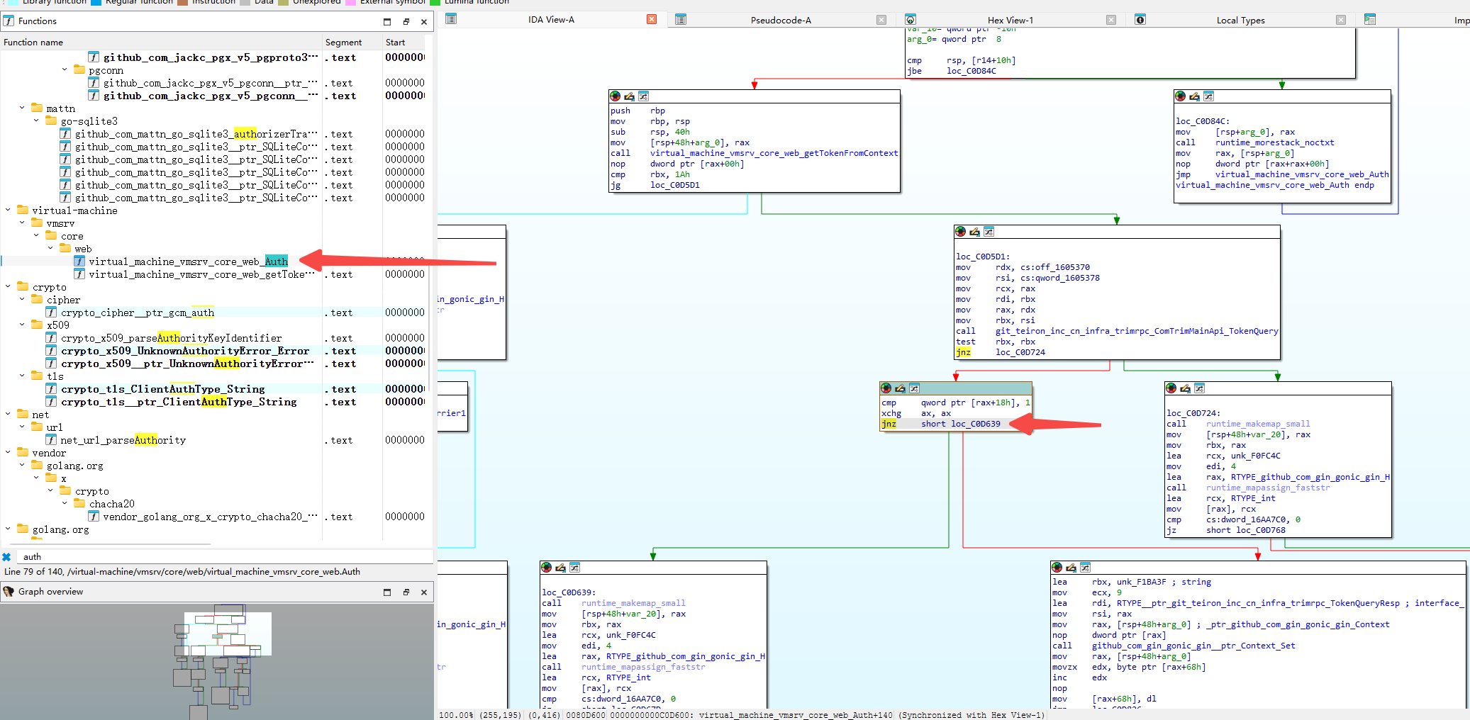
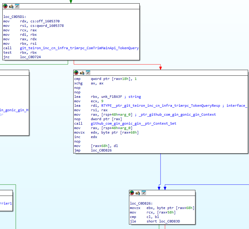
修改安装包内如下文件
trim.vm-0.9.0-tpk.tgz\trim.vm-0.9.0-tpk.tar\trim.vm-0.9.0-tpk\app.tgz\app.tar\vm
搜索auth关键词,找到方法

将如图所示的jnz,使用两个nop替换

回封安装包即可
因为普通用户无系统设置权限,OVS必须由管理员开启
普通用户点击此处蓝色的 网络连接设置 无反映

如图所示,普通用户此时也可以使用飞牛虚拟机了

等普通用拿虚拟机把宿主机搞挂带走,就知道飞牛为什么要限制只有管理员能用了